With this form you can directly convert data from a file
in XML file according schema
SDD 1.1 rev 5 into a DELTA file. No connection to a database is needed for
the conversion. Choose Data ->
File operations ->
Convert data file ->
SDD to DELTA ... from the menu to open the window. In the window click on the
button to select the file with the data you want to convert. If during analysis
any problem occurs, you may click on the
button to reload the file and re-initialize the window.
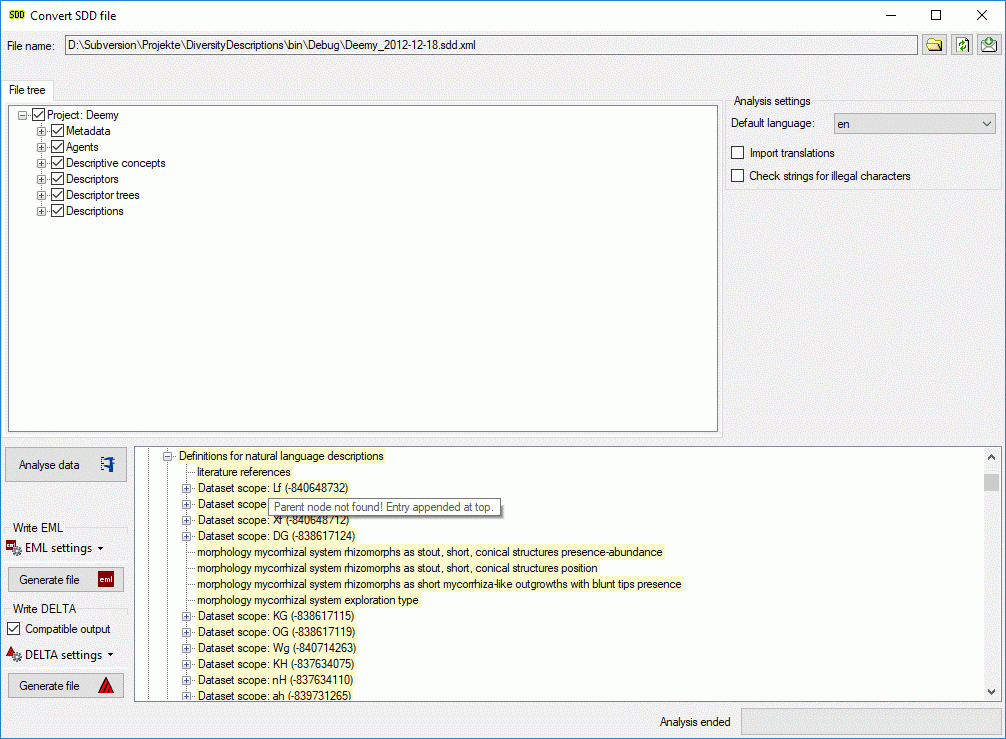
The contents of the file will be shown in the upper part of the File tree tab page. In the Analysis settings part you find the documents' default language. If additional laguages are contained in the document, you may select one of them as the new language of the DELTA file. By checking Import translations you select all additional document languages for the analysis step. This option is automatically pre-selected if more than one language has been found in the file. In the bottom part of the window you find the actual processing state.
In the file tree you may deselect entries that shall not be imported into the database. Use that option very carefully, because if you deselect entries that are being referenced by other parts of the input tree, e.g. descriptors referenced by descriptions, the analysis step might become erronous!
To analyse the data in the file click on the Analyse
data
button. During
the analysis the program checks the dependencies between the different parts of
the data and builds up an analysis tree in the lower part of the window. The analysis
tree contains all data in a suitable format for the final step. During data analysis
the icon of the button changes to
and you may abort processing by clicking
the button.
After analysis a message window informs you if any warnings or errors occured. You can find detailled error and warning information at the file and/or analysis trees by entries with red text (error) or yellow background (warning). When you move the mouse curser over the marked entries, you get additional information as tool tip or the tree node text itself tells the problem (see examples below). By clicking on the status text besides the progress bar, you can open an analysis protocol (see below, right).

If an analysis error occured, you are not able to proceed. You will first have to correct the problem, e.g. by excluding the erronous descriptor in the example above (after reloading the file). If a warning occured, it might not cause further problems, but you should take a closer look if the converted data will be correct.
Pressing the Generate file
button in
the Write Delta group box opens a window to select the target delta file.
By default the target file has the same name as the SDD file, followed by the extension
".dat". The Comptible option controls generation of files
with most possible compatibility to the DELTA standard. On the other hand some data
might not be present in the generated file, if this option is activated.
As an additional option you may generate file according
the
EML schema, which consists of a data table (tabulator separated text file)
and an XML file that contains the metadata including column descriptions. Click
on the Generate file
button
in the Write EML group box. The generated file names will have
the endings "_EML_DataTable.txt" and "_EML_Metadata.xml".
Pressing the drop down button
DELTA settings in the Write DELTA group box opens the
DELTA writer options. You can chose to include some detail text and notes in the
DELTA output (see left image below). For descriptions, descriptors or categorical
states the details will be appended as DELTA comments (included in angle brackets
"< ... >") to the respective titles. The notes will be appended
as DELTA comments of the corresponding summary data. If you already generated DELTA
files, the used settings will be automatically saved and you may restore them using
the option
Load last write settings. Finally click button
DELTA settings to close the option panel.
Pressing the drop down button
EML settings in the Write EML group box opens the EML
writer options. You can chose to include a special sign for empty column values
or set the columns values in quotes (see right image above). Furthermore you may
shose the column separator (tab stop rsp. comma) an decide if multiple categorical
states shall be inserted as separate data columns. If you already generated EML
files, the used settings will be automatically saved and you may restore them using
the option
Load last write settings. Finally click button
EML settings to close the option panel.
While SDD can handle molecular sequence data, for DELTA export these data will be exported as text data. To preserve the sequence specific descriptor data, they will be inserted into the text character as a special comment with the format, e.g. "#6. Sequence descriptor <[SequenceCharacter][ST:N][SL:1][GS:-][/SequenceCharacter]>/".
If the analysis tree includes sample data, they will be included as items at the end of the DELTA file. The naming of those spetial items will be <description name> - <event name> - Unit <number>. Sampling event data will not be included in the DELTA file.