After selecting Target: Description a window as shown below will be displayed. The window is separated in three areas. On the left side you see the descriptor settings for the actual file column (presently not visible). On the right side you see the list of available import steps. In the middle part the details of the selected import steps are shown.

As a first step, choose the
File from where the data should
be imported. The currently supported format is tab-separated text. Then choose the
Encoding of the file, e.g. Unicode. The Header lines
specifies the number of header lines, usually at least
the first line which typically contains the descriptor names (see image below).
The Start line and End line will automatically be set according to
your data. You may change these to restrict the data lines, i.e. the descriptions/items
that shall be imported. The
not imported parts in the file are indicated with a gray background.
If your data contains e.g. date information or floating point values where notations
differ between countries (e.g. 3.14 - 3,13), choose the Language / Country
to ensure a correct interpretation of your data. Finally you can select a prepared
Schema (see sections Testing and Import below) for the import.

In the first line of the file section the descriptor type
of the file columns are displayed. The value Ignore
indicates that the column shall not be imported. To adjust the descriptor type,
select a cell in the file column and chose a
Descriptor type in the left section of the panel (see image below).
Available descriptor types are Categorical, Quantitative, Text and Sequence.

For categorical descriptors you may specify
State splitters, if one item has more than one categorical state. To add
a splitter click on the
button, to remove it use the
button. By clicking the
Test states button you get a list of categorical states found in the
file between start line and end line and the number of occurrences (field Count,
see image above). With this function you may test the effect of the state splitters.
For quantitative descriptors you have to specify the
Statistical measure that shall be used for the imported values. By clicking
the
Test values button you get a list of values in the file between start
line and the line number in the file (see image above).

If a value cannot be interpreted as a number, it is marked with a light red background colour. You may edit the erroneous values in the test result panel (see below).

For text and sequence descriptors no additional adjustments are possible. As long as no descriptor columns have been defined, a reminder is visible on top of the left section:
= At
least for one file column a descriptor type is needed.In our example column 1 (date) will be adjusted as text descriptor and columns 2 (functional group) and 3 (sublocation) as categorical descriptors.
To set the source for the data columns, select the step
of a table listed underneath the File step. Be aware that for the
Descriptor table not the file columns will be selected but the file
rows in the header lines. In the image below you see an example of the descriptor
data columns, where the values for id and label are taken from the first line in
the file. Additionally the descriptors will be assigned to the descriptor tree "Descriptor
tree for matrix".

Remark: Although descriptortree_id is a numeric value in the database, the externally visible descriptor tree name is expected here. Since this name is unambigious, the corresponding id will be determined during import.
The option Address index allows the selection
of the column number (for descriptor) rsp. the line number (for description) as
value. See below an example for the
Description table data columns. For id the line number has been selected
to get an unambigious address value. The label has been composed of the line number,
three data columns and some fixed text parts. Finally all description data are assigned
to the project "Matrix text".

Remark: Although project_id is a numeric value in the database, the externally visible project name is expected here. Since this name is unambigious, the corresponding id will be determined during import.
A reminder in the header line will show you what actions are still needed to import the data into the table:
= If data
will be imported depends on the content of decisive colums, so at least one must
be selected.
= The
position in the file must be given if the data for a column should be taken from
the file.
= For
every you have to decide whether the data are taken from the file or a value is
entered for all
= You have
to select a value from the provided list The handling of the columns is almost the same as described in the chapter columns of the table oriented import wizard.

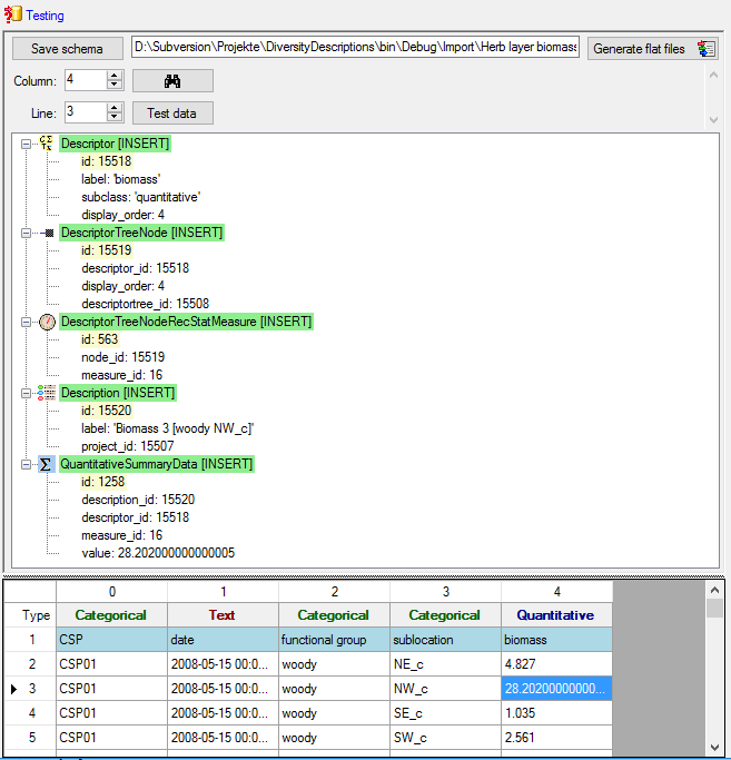
To test if all requirements for the import are met use
the
Testing step. You can navigate to a certain data cell by using the Column:
and Line: controls. As an alternative select the data cell ent
click on button
. Finally click on the Test data
button. If there are still unmet requirements, these will be listed in a window
as shown below. In the window below you can see the following test actions:

You may save the schema file by a click on button
Save schema. If you click on button Generate flat files
according to your adjustments
data and matching schema files for the table oriented import wizards will be generated.
This option may be used, if you want to import additional data, e.g. a descriptor's
measurement unit, that are not supported by the matrix wizard. Since all mapping
relevant data are stored in the selected import session, you may import the basic
descriptor and description data using the matrix wizard and append additional data
with the table oriented import wizards. In this case the generated flat data and
schema files might be useful to have a defined starting point.

With the last step you can finally start to import the data into the database. If you want to repeat the import with the same settings and data of the same structure, you can save a schema of the current settings (see below).
| Schedule for matrix import of tab-separated text files into DiversityDescriptions | |||
| Target within DiversityDescriptions: Description | |||
| Schedule version: | 1 | Database version: | 03.00.17 |
| Lines: | 2 - 757 | Header lines: | 1 |
| Encoding: | ANSI | Language: | US |
| Column in table | ? | Copy | Pre | Post | File pos. | Value | Source |
|---|---|---|---|---|---|---|---|
| id | ? | 1 | File | ||||
| label | 1 | File | |||||
| descriptortree_id | Descriptor tree for matrix | Interface |
| Column in table | ? | Copy | Pre | Post | File pos. | Value | Source |
|---|---|---|---|---|---|---|---|
| id | ? | Index | |||||
| label | Biomass | Index | |||||
| + | [ | 0 | File | ||||
| + | 2 | File | |||||
| + | ] | 3 | File | ||||
| project_id | Matrix test | Interface |
| File pos. | Descriptor type | Additional data | |||
|---|---|---|---|---|---|
| 0 | Categorical |
|
|||
| 1 | Text | ||||
| 2 | Categorical |
|
|||
| 3 | Categorical |
|
|||
| 4 | Quantitative |
|
File cells that could not be imported will be marked with a red background while imported lines are marked green. If you want to save lines that produce errors during the import in a separate file, use the Save failed lines option. The protocol of the import will contain all settings acording to the used schema and an overview containing the number of inserted, updated, unchanged and failed lines (see below).
Protocol| Responsible: | Link | (DB-User: Workshop) |
| Date: | Donnerstag, 20. April 2017, 15:53:24 | |
| Server: | training.diversityworkbench.de | |
| Database: | DiversityDescriptions_Workshop | |
| Descriptor columns total: | 5 | |
| Descriptors imported: | 5 | |
| Import lines total: | 756 | |
| Descriptions imported: | 756 | |
| Cells imported: | 3780 | |