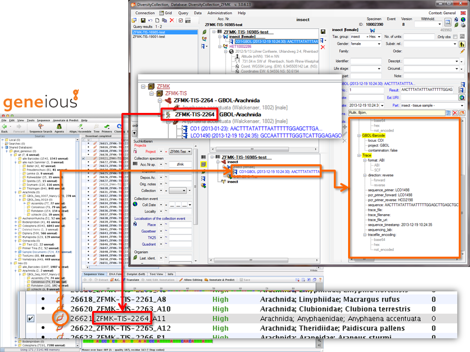
The handling of data from molecular biology is not the domain of DiversityCollection. The Lims2Fims interface was developed to enable the exchange of data between the Laboratory Information Management System geneious and the Field Information Management System DiversityCollection (see below). The field information like accession number, collection site, taxonomic information etc. are kept in DiversityCollection. The molecular data and their handling are restricted to the laboratory information management system. Parts of the data generated there are exported to DiversityCollection as an analysis with the details in the tools as shown below.

This interface has been developed at the Forschungs Museum König. Resources are provided at https://github.com/ZFMK/GermanBarcodeofLife/tree/master/Lims2Fims.
