Best practice

These chapters provide best practice instructions for the software. Every chapter sets the focus on certain aspects for handling the data, e.g. how to store data for drawer digitization.

Dec 18, 2024

Subsections of Best practice

Best practice

Artefact collection

Unter Artefakt wird in der DWB ein künstlich erstelltes Objekt verstanden, e.g. ein Kunstwerk, ein Werkzeug, ein Organismus oder die Nachbildung eines Organs. Denkbar ist auch ein Objekt, das teils aus natürlichen und teils aus künstlichen Objekten besteht wie e.g. ein Skelett beim dem fehlende Teile durch künstlich angefertigte Knochen ergänzt wurden.

Involved Modules:

optional:

Beispielsweise eine Sammlung mit Modellen von Organen etc. oder prähistorische Werkzeuge

  • Details zur Erstellung und zum Material des Artefakts werden in → Processing verwaltet.
  • Details zum Erwerb, Kaufpreis etc. des Artefakts werden in → Transaction verwaltet.
  • Discovery of the artefact of the artefact are handled in the → CollectionEvent
  • Discoverers of the artefact are handled in the → CollectionAgent
  • Related terminologies
    • If the artefact is related to a biological organism the taxonomy is handled in → DiversityTaxonNames
    • Other aspects of the artefact, e.g. the cultural period or the systematic of a molded bone can relate to terms in → DiversityScientificTerms

Auch für die Modelle sollten, sofern anwendbar, die verwendenden Namen mit den entsprechenden Quellen in DiversityTaxonNames beziehungsweise DiversityScientificTerms verknüpft werden. Ein Beispiel wäre ein Abguss eines Knochens wobei sich das Taxon auf DiversityTaxonNames bezieht und der Knochen selbst auf einen Begriff in DiversityScientificTerms bezieht. Die Einordnung eines Kunstwerks, e.g. Barock kann ebenfalls über DiversityScientificTerms erfolgen.

Herstellung

Die Herstellung und das Material des Abgusses werden in Processing dokumentiert. Die verwendeten Werkzeuge wie e.g. 3-D Drucker werden in Methods & Parameter festgehalten.

Fundkontext

Handelt es sich um ein Objekt das an einem bestimmten Ort aufgefunden wurde, so kann der Ort und sofern relevant der geologische Kontext über das Sammelereignis charakterisiert werden.

Beispiel

Eintrag in DiversityScientificTerms

In diesem Beispiel werden Begriffe aus dem Modul DiversityScientificTerms für die Beschreibung eines Teils verwendet (s. Abb. unten)

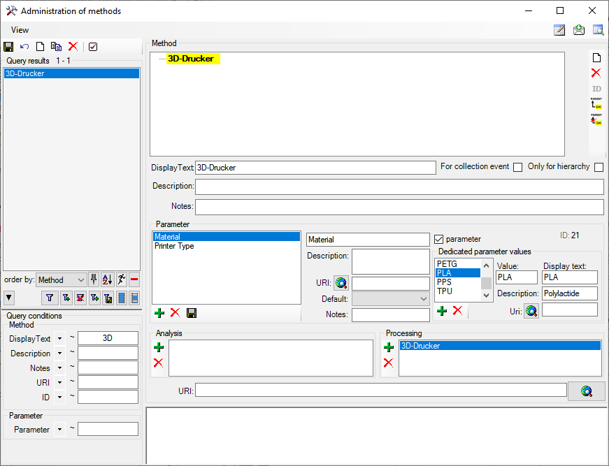
Methods

In Methods wird eine neue Methode für die Parameter bei der Erstellung von 3D-Drucken angelegt. Im Beispiel unten wurden der Typ des Druckers und das Material angelegt.

Processing

In Processing werden die Verknüpfungen für die Methoden, das Material sowie die Projekte in denen selbige Verwendung finden eingetragen.

Part

Schliesslich wird das Objekt selbst in der Sammlung angelegt. Der als Grundlage für den Druck verwendete Scan kann als Abbildung hinterlegt werden. Die taxonomische Gruppe ist in diesem Beispiel mammal und für die Bestimmung wird auf den Catalogue of Life verwiesen. In diesem Beispiel wurde ein Teil eines Skeletts mit einem 3D-Drucker ergänzt. Die Details zum Druck werden über das Processing erfasst (s. Abb. unten).

Werden mehrere Exemplare des Teils angefertigt, kann dies als Zahl unter Stock vermerkt werden. Alternativ kann ein Duplikat explizit eingetragen werden. Zum Anlegen eines Duplikats kann die Kopierfunktion für Teile verwendet werden. In den Beispiel unten wurde ein Duplikat separat erfasst um die Ausleihe für dieses Teil zu dokumentieren. Beschreibungen des Teils können mit optionalen Verweisen auf DiversityScientificTerms eingetragen werden (s. Abb. unten)

Übersicht

Die Übersicht unten veranschaulicht unabhängig von obigem Beispiel allgemein die Bereiche für Artefakte.

graph TD;
    Artefact -->| creation | Processing
    Processing -->| tools | Methods
    Artefact --> | acquisition | Transaction
    Artefact --> description{Related<br/>terminology}
    description --> | biological objects |DTN[DiversityTaxonNames]
    description --> | cultural objects<br/>parts of biological objects|DST[DiversityScientificTerms]
    Artefact --> | discovery | CollectionEvent
    Artefact --> | discoverer | CollectionAgent
Apr 28, 2026

Best practice

Collection in containers

Involved Modules:

Ein Beispiel wäre eine Sammlung von Knochen, Mineralien oder ein Insektenkasten mit genadelten Insekten. Dabei ändert sich die Position der einzelnen Objekte innerhalb des Containers nicht. So liegt beispielsweise jeder Knochen in einem separaten Gefäß in der Schublade. Damit kann der Zustand des Containers mit allen darin befindlichen Objekten erfasst werden (s. Kapitel Sammlungsplan). Die Position der Objekte kann anhand einer Abbildung erfasst werden. Sollte sich eine Position ändern wird der neue Zustand mittels einer neuen Abbildung erfasst. Der vorherige Zustand bleibt als Backup erhalten.

---
title: Collection in containers
---
graph TD;
    Container(Container) -->| capture image for a plan | CollectionPlan[Plan of container]
    CollectionPlan --> | record position of objects | Objects
    Container --> | contains objects | Objects
    Container -->  Rearrange{Rearrange<br/>objects}
    Rearrange --> | new plan of container | CollectionPlan
    Rearrange --> | backup for previous plan | CollectionImage
Nov 6, 2025

Best practice

Core samples

Involved Modules:

Eine Sammlung von Bohrkernen von e.g. Gesteinen, Eis oder Bäumen

  • Namen mit Verweis auf die Datenbank ScientificTerms oder TaxonNames.
  • Analysen zur Charakterisierungen einzelner Schichten mit e.g. Mineralen
  • Fundstellen wie Steinbrüche, Bergwerke, Gletscher, Waldparzellen etc. in SamplingPlots

Für Mineralien und Gesteine kann man zunächst im Modul DiversityScientificTerms die Namen erfassen. Für die Gesteine kann man wie im Kapitel Dependency beschrieben auch abhängige Terminologien erfassen. Diese lassen sich dann als abhängige Bestimmungen wie im Kapitel Supplementary identification verwenden.

Bohrung

Informationen zur Sammlung, zur Bohrfirma etc. werden in DiversityAgents gespeichert

Die Informationen zu den Fundorten lassen sich entweder in DiversityCollection und/oder in DiversitySamplingPlots erfassen.

Die unterschiedlichen Schichten innerhalb des Bohrkerns werden als Teilsample des Bohrkerns erfasst. Dabei kann ein Unit in mehreren Teilsamples vorhanden sein.

Tertiär || Kreide

In dem Beispiel unten wurden 3 Bohrkerne einer Bohrung erfasst. Einer der Bohrkerne enthält die KT-Grenze (s. Abb. links). Nur für diesen Bohrkern sind die Details dargestellt. (Bestimmungen sind ausgeblendet)

Einordnung in Datenbank

  • CollectionEvent: Bohrung mit Zeit (von - bis), …
    • CollectionEventLocalisation:
      • Ort
      • Koordinaten
      • Gesamttiefe
    • CollectionEventMethod:
      • Spülung
      • Bohrkrone
    • CollectionSpecimen: Bohrkern
    • CollectionSpecimen: Bohrkern
      • CollectionAgent: Institut, …
      • IdentificationUnit: Abschnitt (e.g. Kreide)
        • IdentificationUnitAnalysis: Analysen
          • Tiefe
          • Alter
        • IdentificationUnit: Mineral
      • Collection: Sammlung, Lagerung, …
        • CollectionSpecimenPart: Bohrkern
          • CollectionSpecimenPart: Probe
            • IdentificationUnitInPart: Mineral
              • IdentificationUnitAnalysis: Analysen
                • Datierung
            • CollectionSpecimenProcessing:
              • Säureaufschluss
              • CollectionSpecimenProcessingMethod:
                • Konzentration
              • IdentificationUnit: Fossil
            • CollectionSpecimenPartDescription: Stratigraphie
        • Transaction: Bohrung
          • TransactionAgent: Firma
          • TransactionPayment: Kosten der Bohrung
          • TransactionDocument: Vertragsdokumente zur Bohrung
Apr 1, 2025

Best practice

DNA samples

Involved Modules:

Eine Sammlung von DNA Proben mit

  • Entnahme von Teilproben (s. Kapitel Sammlungsobjekte)
  • Verzeichnis der Restmenge an DNA
  • Verweis auf das zugehörige Taxon (s. Kapitel Bestimmung)
  • Angabe über Art und Ort der Lagerung (s. Kapitel Sammlung)
  • Methodik und Ergebnisse von Sequenzierungen (s. Kapitel Prozessierung)
  • Verweis auf internationale Register (s. Kapitel Beziehungen)

Die Objekte von denen DNA extrahiert wird werden gekennzeichnet (e.g. Label an einem Fisch aus einem Gefäß mit mehreren Exemplaren). Die DNA-Probe wird als abhängig vom entsprechenden Objekt in der Datenbank eingetragen. Methodik etc. werden mit dem Eintrag für die DNA verknüpft. Teilproben aus der DNA-Probe werden als abhängige Datensätz der DNA-Probe eingetragen.

graph TD;
    Sample[Sample e.g.<br/>Taxon,<br/>soil,<br/>waterbody]
    DNA[Mastersample of DNA]
    Analysis[PCR analysis]
    Methods[Methods used for PCR]
    DnaSubsample[Subsample of DNA]

    Sample -->| Extraction of DNA | DNA
    DNA --> | removal of subsample | DnaSubsample
    DNA --> | Analysing DNA | Analysis
    Methods --> Analysis
    Analysis --> Taxa
Mar 18, 2025

Best practice

Herbaria

Involved Modules:

Verwaltung eines Herbars

Herbarbeleg

  • Eingang, Verleih etc. von Belegen
  • Bestimmung der Taxa
    • Neubestimmung e.g. nach Ausleihe an Spezialisten
  • Erfassung der Sammlungsdaten
  • Ablage in Herbar und Erfassung des Orts in der Sammlung
  • Behandlung von Belegen e.g. Für IPM
  • Erfassung und Dokumentation von Schäden
graph TD;
    Plant[Plant collected<br/>during expedition]
    Expedition[Expedition with<br/>Route, time etc.]
    Sammler[An der<br/>Aufsammlung<br/>beteiligte Personen]
    Sammlung[Zeit und Ort<br/>der Aufsammlung<br/>eines Objekts]
    Erfassung[Erfassung im Herbar,<br/>e.g. Belegnummer etc.]
    Best[Bestimmung des Taxons]

    Expedition -->| Einzelner Sammlungspunkt während der Expedition | Sammlung
    Sammlung --> | Aufsammlung eines Objekts | Plant
    Plant --> | Überführung in Herbar | Erfassung
    Sammler --> Plant
    Plant --> Best
Apr 1, 2025

Best practice

Identification Key

Involved Modules:

An example is the identification of ectomycorrhiae (DEEMY)

Beispiel anhand von DD oder DTN

Aug 27, 2025

Best practice

Institution

Involved Modules:

Museeumsportal

Typisches Beispiel: eine Institution, verschiedene Abteilungen und deren Mitarbeiter wobei einzelne Mitarbeiter mehreren Abteilungen zugeordnet sein können.

  • Verwaltung der Adressen
  • Hierarchischer Aufbau
Aug 27, 2025

Best practice

Integrated pest management

Involved Modules:

Beispiel für IPM

  • Erfassung der Räumlichkeiten einer Sammlung
  • Fallen
    • Erfassung der Standorte der Fallen
    • Erfassung der Kontrolle der Fallen
    • Erfassung der gefundenen Schädlinge
  • Sensoren (Temp., Feuchte, …)
    • Erfassung der Standorte von Sensoren
    • Erfassung der Werte
  • Massnahmen
    • Typ der Massnahme
    • Zeit und Ort der Massnahmen
  • Schäden
    • Erfassung geschädigter Objekte
    • Erfassung der Schädlinge
Sep 12, 2025

Best practice

Inventory

Der Bestand einer Sammlung mit Ein- und Ausgängen wird mit Transaktionen vom Typ Inventory erfasst.

Involved Modules of the DiversityWorkbench framework are:

Aug 27, 2025

Best practice

Loan transactions

The Loan Transactions section of DiversityCollection provides a solution for managing and documenting all aspects of loaned objects. This feature enables you to handle every stage of the loan process.

Within the Loan Transactions, you can:

  • Create and manage new loans.
  • Use customisable letter templates, including loan slips, reminders, dunning letters, acknowledgements of receipt and more.
  • Record and track forwarded items.
  • Manage returns and document any damage for future reference.
  • Generate statistics to analyse loan activity.

Involved Modules of the DiversityWorkbench framework are:

This chapter outlines the recommended best practices for managing loan transactions within our software. It is divided into the following steps

For further information, see the chapter Loan in the module DiversityCollection.

Prerequisites

  • DiversityAgents: The institution/lender and the borrowing institution must both be managed in DiversityAgents and must have address information stored there. The address information is used for creating letters, etc. For information on creating a new institution or person in DiversityAgents, see the chapter Add a new Instituition/Agent of the DiversityAgents module. For information on adding an institution’s address information, see the chapter Contact Data.
  • DiversityCollection: Unlike other data, user authorisations for loans are not only managed via projects but also via assignment to collections. A prerequisite for processing loans is having the role of CollectionManager or Administrator. This means the user handling the loans must have the role CollectionManager or Administrator for the collection whose objects are being loaned. In addition to the authorization for the collection, the user must also have authorization for the project to which the items to be borrowed belong.

For more information on rights management in DiversityCollection see the chapter Rights management. For more information on handling collections in DiversityCollection, see the Collection chapter.

Create a new loan

To open the loan management window, select Transaction Management Transaction… from the Administration menu in the main window (see screenshot below).

A new window will open. Here, you can manage all the different types of transactions.

  1. To add a new loan, click on the button with the white sheet (see point 1 in the screenshot).

  2. A first dialogue window will appear, in which you will have to select the administrating collection that contains the requested objects (see point 2 in the screenshot).

  3. Another dialogue box will appear asking you to select the type of transaction. In our case, this is “Loan” (see image below).

  4. In the next dialogue box, enter the name of the transaction. In our example it is “TestAusleihe”.

  5. The new loan transaction is created.

  6. There are some required fields. The first two are pre-filled after creation (see points 1 and 2 in the image below).

  7. Next, you need to enter the “From” and “To” institutions. The “From” field refers to the institution/agent from which the objects are borrowed. The “To” field refers to the receiving institution. These fields are linked to the DiversityAgents module to retrieve the address information for letters.

  8. To do so, click the “Ammonite” button next to the fields (see step 3).

  9. A query window for DiversityAgents will open. There, you can search for institutions/agents. Confirm your selection by clicking OK.

  10. You can see the linked “From” and “To” fields (see point 1 and 2 in the image below).

  11. Next, enter a start and end date for the loan (see point 3 in the image below). The loan period can be extended if necessary, either within predefined ranges using the ▿ button or by manually setting the date.

  12. Don’t forget to save your entries. Click the Save button (see point 4 in the image below).

Next, we will add the requested object to the loan and create a cover letter.

Generate a loan slip

To enter the requested objects and create a cover letter, switch to the “Sending” tab (see image below). To add the accession numbers, you can either scan the barcode or enter the accession numbers manually.

  1. To scan, right-click the red field (see step 1) and then scan the barcode . The accession number of your object will be added automatically to the red list.

  2. If you do not have a barcode scanner, you can manually enter and select the accession number of your object in the field below (see step 2).

  3. The objects selected for loan are displayed in the red list.

  1. To create a cover letter listing all requested objects, you must first select a schema. To do this, click the folder button (see point 4 in the image above). A few predefined XSLT schemas are provided with the DiversityCollection software; however, you may also create your own. In this example, Sending.xslt was selected.

  2. To create and preview the cover letter, click the preview button (see point 5 in the image above).

  3. You will be asked if you want to save the cover letter. You can access saved documents at any time via the “ Saved Documents” tab.

  4. A preview of the cover letter is shown. To print it, click on the printer button (see image below).

Record the returns of the loans

Once the loan has been partially or fully returned, the accession numbers and their barcodes are scanned and added to the list of returned receipts. In addition, a letter confirming receipt of the returned items is issued.

Create a return transaction

  1. To enter a return, create a new object in the transaction tree. To do this, select the transaction for which the return is being made (see point 1 in the image below).

  2. Click the “New” button (see point 2 in the image below).

  3. A dialogue will open. Select “return” from the drop-down menu.

  4. In the next dialogue, enter a name for the return transaction.

  5. Then click on the newly created return transaction in the tree (see point 3 in the image below). At the bottom, you will see the tabs for entering your return (see point 4 in the image below).

Add returned objects to the list

To add the returned accession numbers, you can either scan the barcode or move the accession numbers manually.

  1. To add the returned accession numbers to the return transaction list, switch to the ‘Return’ tab (see point 1 in the image below).

  2. To manually move the accession numbers, select the returned items in the red field. Then move them to the green ‘Return List’ by clicking the down arrow button (see point 2 and 3 in the image below).

  3. If you are using a barcode scanner, click in the red field below the green loan list (see point 3 in the image below) and scan your barcodes.

  4. The returned accession numbers will appear in the green ‘Return List’ field (see image below).

Create an acknowledgement of receipt

  1. To create an acknowledgement of receipt listing all returned objects, you must first select a schema. To do this, click the folder button (see point 1 in the image below). The DiversityCollection software provides a few predefined XSLT schemas; however, you may also create your own. In this example, Return.xslt was selected.

  2. To generate and preview the acknowledgements of receipt, click on the preview button (see point 2 in the image below).

  3. You will be asked whether you want to save the acknowledgement. Saved documents can be accessed at any time via the “ Saved Documents” tab.

  4. A preview of the acknowledgement of receipt will be displayed. To print it, click the printer button (see point 3 in the image below).

Create reminders and dunning letters

Create a reminder for the acknowledgement of receipt

After a loan has been sent, you can create a letter requesting confirmation of receipt.

  1. To create a confirmation letter listing all borrowed items, first select the transaction for which the confirmation letter is being made (see point 1 in the image below).

  2. Switch to the Confirmation tab (see point 2 in the image below).

  3. To create a confirmation letter, you must first select a schema. To do this, click the folder button (see point 3 in the image below). The DiversityCollection software provides several predefined XSLT schemas; however, you may also create your own. In this example, ConfirmationReceiver.xslt was selected.

  4. To generate and preview the confirmation letter, click the preview button (see point 4 in the image below).

  5. You will be asked whether you want to save the confirmation letter. Saved documents can be accessed at any time via the “ Saved Documents” tab.

  6. A preview of the confirmation letter will be displayed. To print it, click the printer button (see point 5 in the image below).

Create a dunning letter

After the loan has expired, you can generate a reminder letter.

  1. To create a reminder letter listing all borrowed items, first select the transaction for which the reminder letter is being made.

  2. Switch to the Reminder tab (see point 1 in the image below).

  3. To create a reminder letter, you must first select a schema. Click the folder button (see point 2 in the image below). The DiversityCollection software provides several predefined XSLT schemas; however, you may also create your own. In this example, ConfirmationReceiver.xslt was selected.

  4. To generate and preview the letter, click the preview button (see point 3 in the image below).

  5. You will be asked whether you want to save the reminder letter. Saved documents can be accessed at any time via the “ Saved Documents” tab.

  6. A preview of the reminder letter will be displayed. To print it, click the printer button (see point 4 in the image below).

Document and manage forwarding

If the borrower requests forwarding, this can be entered into the database, and a letter of approval can be generated.

Create a forwarding transaction

  1. To record a forwarding, create a new object in the transaction tree. To do this, select the transaction for which the forwarding is being made (see point 1 in the image below).

  2. Click the “New” button (see point 2 in the image below).

  3. A dialogue window will open. Select “Forwarding” from the drop-down menu.

  4. In the next dialogue, enter a name for the forwarding transaction.

  5. Then click on the newly created forwarding transaction in the tree (see point 3 in the image below). The tabs for entering the forwarding will appear at the bottom of the window (see point 4 in the image below).

Add forwarding objects to the list

  1. To add the forwarding accession numbers to the forwarding transaction list, switch to the ‘Forwarding’ tab (see point 1 in the image below).

  2. To move the accession numbers, select the items you want to forward in the red field. Then move them to the blue ‘Forward List’ by clicking the down arrow button (see point 2 and 3 in the image below).

  3. The forwarded accession numbers will appear in the blue ‘Forward List’ field (see image below).

Create a confirmation for Forwarding

  1. To create a confirmation for forwarding, which lists all forwarded objects, you must first select a schema. To do this, click the folder button (see point 1 in the image below). The DiversityCollection software provides several predefined XSLT schemas; however, you may also create your own. In this example, Forwarding.xslt was selected.

  2. To generate and preview the confirmation, click the preview button (see point 2 in the image below).

  3. You will be asked whether you want to save the confirmation letter. Saved documents can be accessed at any time via the “ Saved Documents” tab.

  4. A preview of the confirmation will be displayed. To print it, click on the printer button (see point 3 in the image below).

Illustration of the loan workflows

graph TD;
    Anfrage[Anfrage<br/>externer<br/>Sammlung]
    Belege[Belege<br/>in Sammlung]
    Leihe[Leihe mit Belegen]
    Begleit[Begleitschreiben]
    Dauer[Dauer der Leihe]
    Mahnung[Mahnschreiben]
    Ruecksendung[Rücksendung]
    Empfang[Erstellung von<br/>Empfangsbestätigung]
    Adresse[Adressen aus<br/>DiversityAgents]
    Bestimmung[Bestimmung<br/>durch Spezialisten]

    Anfrage -->| Eingang von Leihanfrage | Leihe
    Belege --> | Zusammenstellung der Belege | Leihe
    Leihe --> | Erstellung von Begleitscheiben | Begleit
    Leihe --> | Abruf der Adresse | Adresse
    Adresse --> Begleit
    Adresse --> Mahnung
    Leihe --> Dauer
    Dauer --> | Überschreitung des Rückgabedatums | Mahnung
    Leihe --> Ruecksendung
    Ruecksendung --> Empfang
    Ruecksendung --> Bestimmung

May 14, 2025

Best practice

Mineral collection

Eine Sammlung von Mineralien, Gesteinen etc. kann in der Diversity Workbench verwaltet werden. Hierzu möchte man eine einheitliche Namensgebung der Objekte forcieren um z.B. Tippfehler in den Namen zu minimieren. Zudem sollten die genauen Charakterisierungen der Objekte in der Datenbank abgelegt werden und Fundorte präzise beschrieben werden.

Hierzu verwendet man das Modul DiversityCollection unter der Verwendung der Diversity Workbench Module DiversityScientificTerms und optional DiversitySamplingPlots:

Kristalldruse

Zunächst sollte man im Modul DiversityScientificTerms die Namen der Mineralien und Gesteine erfassen. Für die Gesteine kann man wie im Kapitel Dependency beschrieben auch abhängige Terminologien erfassen. Diese lassen sich dann als abhängige Bestimmungen wie im Kapitel Supplementary identification verwenden.

Die Informationen zu den Fundorten lassen sich entweder in DiversityCollection und/oder in DiversitySamplingPlots erfassen.

Haupt Module:

Optionale Module:

Erfassung der Mineralien

Die Erfassung der Mineralien, Gesteine etc. erfolgt im Modul DiversityScientificTerms

Dies ist beispielhaft in der folgenden Abbildung für das Mineral Carnotit gezeigt.

Die hier erfassten Daten stehen dann im Modul DiversityCollection für die Bestimmung der einzelnen Bestandteile bereit

Erfassung der Fundorte

Die Erfassung der Fundorte erfolgt optional im Modul DiversitySamplingPlots

Alternativ kann die Erfassung auch direkt im Modul DiversityCollection erfolgen oder über einen in DiversitySamplingPlots verlinkten Webservice.

Dies ist beispielhaft in der folgenden Abbildung für den Silberberg und 2 dort befindliche Stollen gezeigt.

Die hier erfassten Daten stehen dann im Modul DiversityCollection für die Bestimmung des Fundorts bereit.

Die Erfassung des Fundorts kann auch direkt in DiversityCollection erfolgen, muss dann aber für jeden Datensatz neu erfolgen. Bei der Erfassung in DiversitySamplingPlots brauchen Daten einer bestimmen Lokalität wie Koordinaten, Geologie etc. nur einmal eingegeben werden. Falls eine Lokalität mehrfach beprobt wird, oder man sich auf bereits über einen Webservice bereitgestellte Daten beziehen will empfielt sich die Alternative mit DiversitySamplingPlots.

Erfassung der Proben

Die Erfassung der Proben sowie der Mineralien erfolgt im Modul DiversityCollection .

Sammlung

Sammlung

Als erstes wird die Sammlung in der die Proben lagern wie in Kapitel Collection beschrieben eingegeben. Hier kann man den Ort der Lagerung bis zum letzen Fach in einer hierarchischen Struktur aufbauen. Für die Lagerungsorte lassen sich auch Etiketten erzeugen die e.g. einen Bar- oder QR-Code enthalten. Darüber kann man dann sehr einfach mittels eines Scanners die Verbindung zur Datenbank herstellen.

Dabei kann man unter verschiedenen Typen für eine Sammlung wählen. Ein paar Beispiele:

  • Institut
    • Abteilung
  • Gebäude
    • Raum

Hierbei können 2 Hierarchien verwaltet werden. Die administrative Hierarchie ist der Normalfall der sich in der Regel am Inhalt der Sammlung orientiert. Ein Beispiel wäre folgender Aufbau:

  • Geologische Sammlung
    • Gesteine
      • Magamtite
      • Metamorphite
      • Sedimentgesteine
    • Meteorite
    • Mineralien

Optional gibt es noch die Möglichkeit unabhängig davon eine Hierarchie der Örtlichkeiten zu verwalten wie in Kapitel Location beschrieben, sollte diese von der administrativen Hierarchie abweichen, also die administrativen Sammlungen nicht mit den Örtlichkeiten übereinstimmen. Ein Beispiel wäre folgender Aufbau für die Örtlichkeiten:

  • Geologische Sammlung
    • Hauptgebäude
      • Raum 24
        • Regal 37
          • Fach 654
      • Raum 25
    • Aussenlager

Ein einzelner Eintrag ist dabei immer einem Eintrag in der administrativen Hierarchie zugeordnet, e.g.

  • Probe MSM 003125 Magmatite Geologische Sammlung
  • Probe MSM 003126 Sedimentgesteine Geologische Sammlung

und optional der Lokalität

  • Probe MSM 003125 Fach 654 Regal 37 Raum 24 Hauptgebäude Geologische Sammlung
  • Probe MSM 003126 Fach 654 Regal 37 Raum 24 Hauptgebäude Geologische Sammlung

In diesem Fall befinden sich also 2 Objekte aus 2 unterschiedlichen administrativen Sammlungen in der gleichen Lokalität. Sollte sich die administrative und örtliche Organisation der Sammlung nicht unterschieden, kann man auf die separate Eintragung der Lokalität verzichten und alles in der administrativen Hierarchie erfassen.

Proben

Asphaltgestein

Dann werden die Proben erfasst. Diese sollten eine innerhalb der Sammlung eindeutige Kennung bzw. Belegnummer erhalten. Hierfür können ebenfalls Etiketten mit Codes erzeugt werden.

  • CollectionSpecimen = Beleg, Probe
    • Belegnummer: MSM 060861
    • Zugangsdatum: 31.01.1997
    • Zugangsquelle: Kopf …

Sammelort

Uranmine

  • CollectionEvent = Ort zur Zeit der Aufsammlung im Gelände
    • Text-Beschreibung des Fundorts, e.g.: Cosmo and Union Gulf’s Mine, Emery County, Utah, USA
    • Text-Beschreibung des Habitats, e.g.: Gebankte Malmkalke
    • Zeitpunkt der Aufsammlung

Der Ort der Aufsammlung kann neben einer reinen Beschreibung mit weiteren Informationen versehen werden. Es stehen mehrere Optionen zur genaueren Verortung des Fundorts zur Verfügung,

Zusätzlich kann das Habitat des Fundgebiets noch weiter characterisiert werden

Sofern vorhanden kann man Bilder des Fundorts integrieren

Sollte der Fundort im Rahmen einer Expedition aufgesucht worden sein, kann man auch diese und deren Verlauf sowie Bilder und weitere Details dazu erfassen

Abbildungen der Probe

Sofern vorhanden können e.g. Fotos der Probe hinterlegt werden

Sammler der Probe

Sofern bekannt kann jeder an der Aufsammlung der Probe beteiligte erfasst werden. Weitere Informationen zu den Sammlern können in DiversityAgents hinterlegt werfen.

Anmerkungen zur Probe

Spezielle Anmerkungen zur Probe können als Annotation eingetragen werden

  • Annotation = Allgemeine Anmerkungen
    • Problem: strahlt

Zusammensetzung auf der Probe

Die Zusammensetzung der Probe mit dem Gestein und allen darauf gefundenen Mineralien wird wie unten beispielhaft gezeigt erfasst. Die Namen der einzenlen Bestandteile können entweder als Text eingegeben werden oder mit Eintraegen im Modul DiversityScientificTerms verknüpft werden. Aus diesem Modul stehen dann weitere Informationen zu den jeweiligen Einträgen zur Verfügung.

  • IdentificationUnit = Objekte im Beleg
    • Tax. Gruppe: Gestein
    • Identification = Bestimmungen der Objekte
      • Bestimmung: Asphaltgestein
    • IdentificationUnit
      • Tax. Gruppe: Mineral
      • Identification
    • IdentificationUnit
      • Tax. Gruppe: Mineral
      • Identification
        • Carnotit
        • DiversityScientificTerms:
          • Formel: K₂(UO₂)₂(VO₄)₂ · 3H₂O
          • Kristallsystem: monoklin
    • IdentificationUnit
      • Tax. Gruppe: Mineral
      • Identification
        • Uranospinit
        • DiversityScientificTerms:

Analysen der Probe

Analysen der Probe können sowohl für die gesamte Probe als auch für einzelne Bestandteile wie e.g. einzelne Minerale eingetragen werden.

  • IdentificationUnitAnalysis = Analysen der Objekte
    • Analysen der Probe:
      • Dosisleistung: 5 µSv/h
      • Höhe: 1,2 cm
      • Länge: 3,8 cm
      • Breite: 2,9 cm
      • Gewicht: 12,84 g

Lagerung der Probe

Um die Lagerung der Probe zu erfassen wird die Probe einer Sammlung die e.g. einem spezifischen Fach zugeordnet. Die weiteren Informationen ergeben sich dann aus der Hierarchie der Sammlung wie oben dargestellt.

  • CollectionSpecimenPart = physische Teile des Belegs
    • Typ des Materials
    • Collection = Orte der Lagerung
      • Lagerung: Rad.-Schrank
      • Hierarchie: Raum - Gebäude - Institut
      • DiversityAgents:
        • Verwalter der Sammlung
        • Adresse

Transaktionen, Inventarisierung

Die genaue Herkunft der Probe, deren Kosten beim Erwerb, Rechung und sonstige Dokumente sowie beteiligte Person etc. können im Bereich Transactions erfasst werden.

  • CollectionSpecimenTransaction = Transfer von Belegen
    • Herkunft der Probe: e.g. Geschenk, Kauf, …
    • TransactionAgent = An Transfer beteiligte Personen oder Institutionen
      • DiversityAgents
        • Name: Rewitzer, G.
    • TransactionPayment = Zahlungen im Zuge des Transfers
      • Im Fall eines käuflichen Erwerbs der Probe, die Details der Zahlung
      • An Zahlung beteiligte
        • DiversityAgents
      • Währung, Höhe, Datum etc. der Zahlung
    • TransactionDocument = Dokumente zum Transfer
      • Dokumente wie e.g. Rechnungsbelege, Schenkungsurkunde, …

Ausstellungen der Probe

Eine zeitweise Ausstellung der Probe abseits vom normalen Ort der Lagerung können im Bereich Task erfasst werden.

Beispiel in DC

Die Abbildung unten zeigt den resultierenden Eintrag in DiversityCollection

Oct 17, 2025

Best practice

Observation plot

Involved Modules:

Hierzu gibt es 2 typische Beispiele:

Objects stay in plot

Probefläche

  • Eine Probefläche im Wald mit Baumnummern
    • Hierbei bleiben die Objekte, in diesem Fall die Bäume, an Ort und Stelle und es werden nur Teile davon entnommen und in die Sammlung überführt
    • ID der Objekte → Unit → UnitIdentifier
    • Entnahmen von Proben wie Bohrkernen → DiversityCollection → Part
      • Erfassung des Zeitpunkt der Probenamen → DiversityCollection → Part → PreparationDate
    • Kontinuierliche Erfassung der Durchmesser → DiversityCollection → Analysis
    • Leeres Specimen → Enthält alle Bäume (= Units) der Probefläche
      • Verweis auf leeren Event → Verweis auf DiversitySamplingPlots
    • Erfassung der geographischen und bodenkundlichen Daten → DiversitySamplingPlots
      graph TD;
          Object[Object<br/>=<br/>IdentificationUnit] -->| charaterize | Unit[Unit identifier]
          Object --> | record position of objects | DiversitySamplingPlots
      

Objects are collected

  • Probeflächen mit Fallen die regelmäßig kontrolliert werden
    • Hierbei werden die in den Fallen gefundenen Organismen in die Sammlung überführt
    • ID der Objekte → Specimen → AccessionNumber
    • Erfassung des Zeitpunkt der Probenamen → DiversityCollection → Event
      • Verweis auf DiversitySamplingPlots
    • Erfassung der geographischen und bodenkundlichen Daten → DiversitySamplingPlots
      graph TD;
          Object[Object<br/>=<br/>CollectionSpecimen] -->| charaterize | Specimen[Accession number]
          Trap[Trap<br/>=<br/>Plot] --> | record position of trap | DiversitySamplingPlots
          Trap --> | contains | Object
      
Apr 1, 2025

Best practice

Observations

Involved Modules:

Kartierung

Pflanzen oder Tiere werden im Freiland kartiert. Dabei werden in der Regel keine Objekte gesammelt sondern lediglich das Vorhandensein an einen bestimmten Ort zur Zeit der Erfassung dokumentiert. Dies kann beispielsweise anhand von vorbereiteten Listen geschehen. Hierbei wird auch das Fehlen von Arten erfasst.

Werden einzelne Objekten zu Absicherung der Bestimmung gesammelt so werden diese in einer Sammlung aufgenommen.

Bei Kartierung von Biotopen können diese auf DiversitySamplingPlots oder DiversityGazetteer verweisen.

In der Datenbank werden für die nicht gesammelten Arten für einen Sammelpunkt ein zentrales Specimen ohne Daten angelegt. Für gesammelte Objekte wird jeweils ein Specimen mit Verweis auf das gleiche Sammelereignis angelegt.

Sep 12, 2025

Best practice

Palaeontological collection

Involved Modules:

Beispiel anhand der Paläontologischen Sammlung zum Beispiel mit Platte und Gegenplatte, Verweis auf Stratigrafien in Scientific Terms etc.

Aug 27, 2025

Best practice

Project

Involved Modules:

  • Project

  • Typisches Beispiel: ein Project, Mitarbeiter, Dokumente dazu.

    • Verwaltung der Publikationen etc.
    • Hierarchischer Aufbau
Aug 27, 2025

Best practice

Wet collection

Involved Modules:

Glas mit Fisch

Beispiel analog der Sammlung an der ZSM mit einem oder mehreren Fischen in einem Gefäß. Hinweis auf Entnahme einzelner Proben, Markierung der beprobten Objekte, Angaben zur Flüssigkeit etc.